Claudio Wanner
Back

BandScope

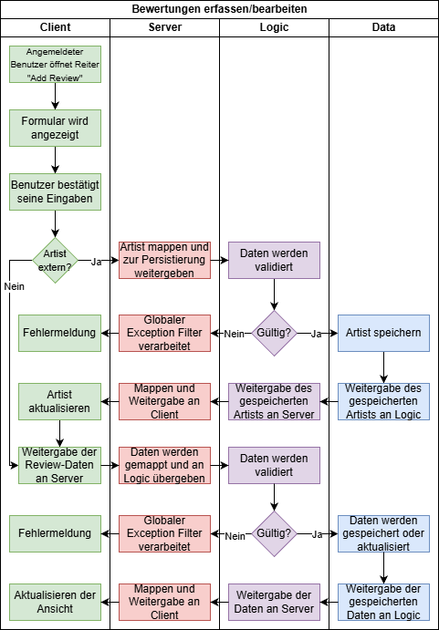
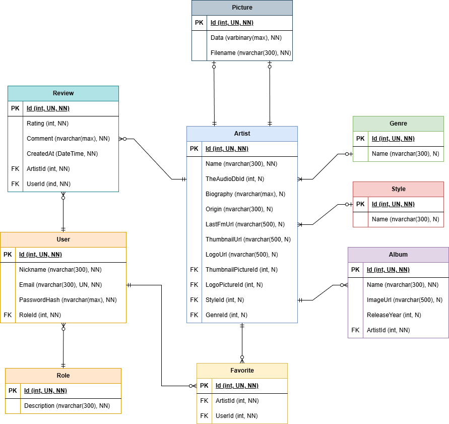
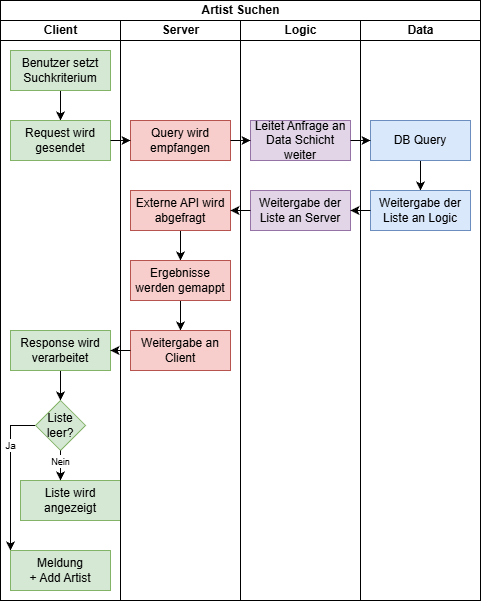
BandScope is a web application for discovering artists, exploring detailed artist information and discographies, writing personal reviews, and managing favorites in one place.

It is a music-focused web application that combines artist discovery with personal user interaction. Users can search and filter artists by name, style, and genre, browse a paginated artist list, and open detailed artist pages with additional metadata and discography information. Registered users can create and manage their own reviews, maintain a personal favorites list, and update their profile. The application combines locally stored data with external artist information from TheAudioDb, allowing it to present both internal content and enriched artist metadata in a single experience. Administrative users also have access to additional management features for users, reviews, and favorites.